stm32
【学习笔记】stm32单片机flash
江协的 stm32 教程的最后一期是教我们用 flash 存储(其实这之后还有 can 通信,他单独拿出来了) (一)什么是 flash
Flash 存储器(FLASH EEPROM)又称闪存,快闪。它是 EEPROM 的一种。它结合了 ROM 和 RAM 的长处…
【学习笔记】stm32单片机BKP,RTC,PWR
这几天学了 stm32 的 BKP,RTC 和 PWR,单片机学习基本进入尾声了,后面只剩下个看门狗还有个 flash 了。 那么开始今天的学习笔记。
(一)PWR
我们先讲 PWR,因为后面的 BKP 和 RTC 都要开启 PWR 时钟,调用一些 PWR 功能。
什么是 PWR…
【学习笔记】stm32单片机SPI通信
这几天学完了 stm32 的 SPI 通信,今天来写学习笔记。 (一)什么是 SPI 通信?
SPI(Serial Peripheral Interface)是由 Motorola 公司开发的一种通用数据总线,有四根通信线:SCK(Serial Clock)、MOSI…
【学习笔记】stm32单片机I2C
最近学了 stm32 的 I2C,今天来写学习笔记记录一下。 (一)什么是 I2C?
I2C(Inter IC Bus)是由 Philips 公司开发的一种通用数据总线
有两根通信线:SCL(Serial Clock)、SDA(Serial Data),同步,半双工,带数据应答…
【学习笔记】stm32的一些名词和计算公式。
对,又是我,最近学 stm32 学到了计时器,相比起 51 复杂了不是一星半点,然后还多了不少名词和公式,这边简单汇总概括一下,理一下学过的东西。 (一)GPIO
“GPIO” 是 “General Purpose Input Output” 的缩写,意思是 “通用输入输出接口”…
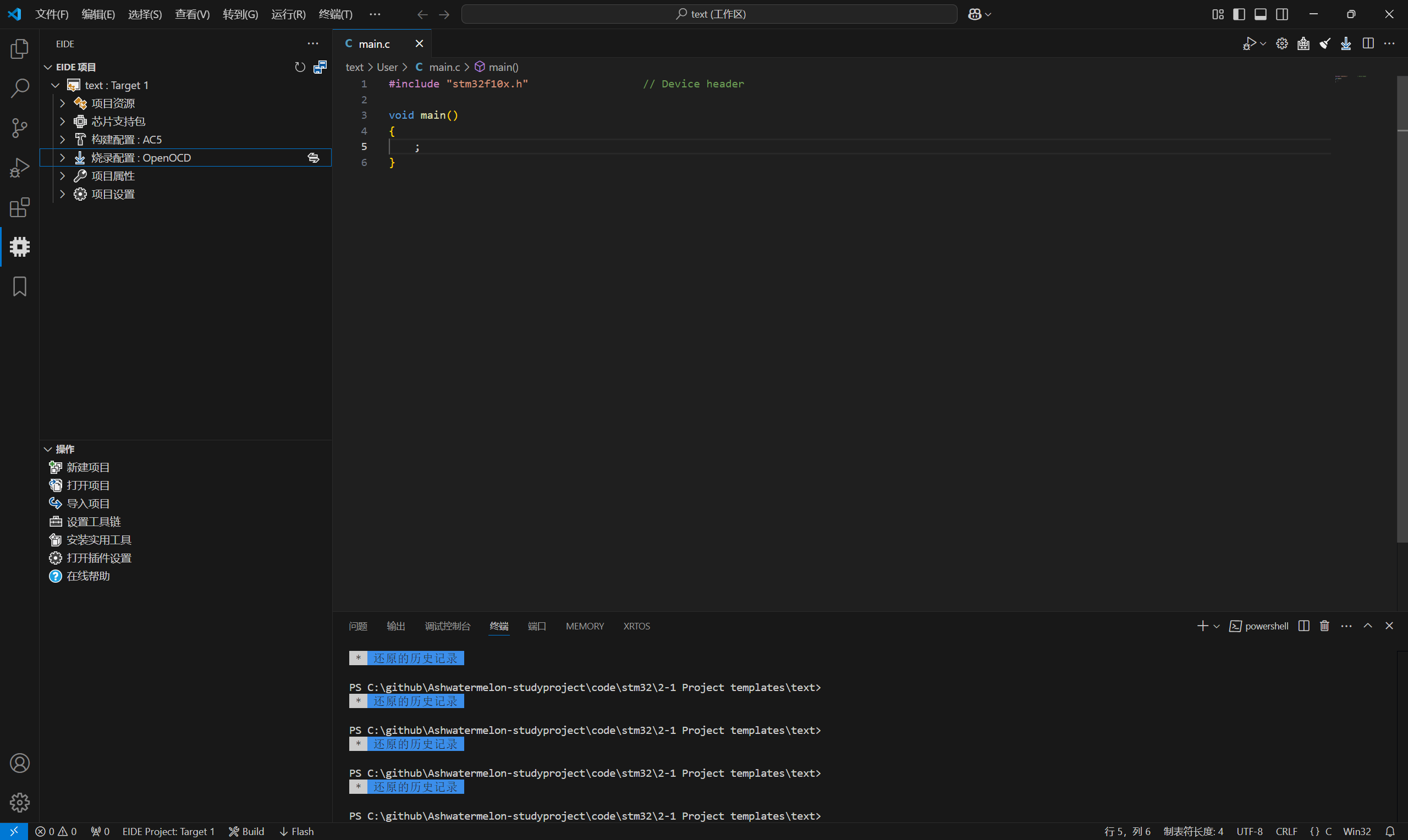
【学习笔记】用vscode+EIDE插件搭建stm32开发环境并成功调试
本人是大一电子信息工程专业的学生,目前在自学单片机,在某天刷 b 站的时候看到用 vscode 开发 stm32 的视频: https://www.bilibili.com/video/BV1nr4y1R7Jb/?vd_source…